Mapping Requirements to a Test Case
To map a requirement to a test case, perform the following steps:
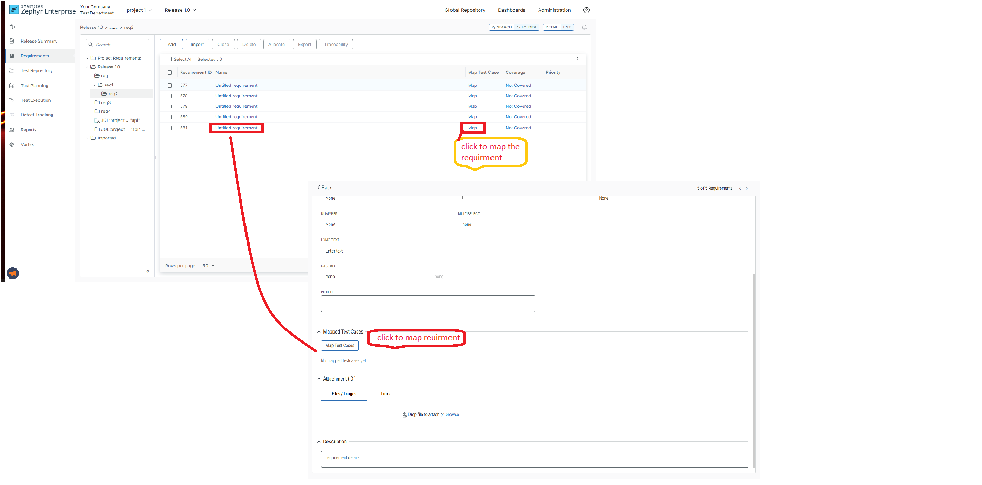
Navigate to Requirements and select the folder containing the requirement you want to map:

Now you can do one of the following:
Click Map on the line of the requirement you want to map.
Click the requirement name, and then click Map in the Mapped Test Cases section.

On the subsequent page, select the folder containing the test case you want to map to your requirement in the panel on the left, choose the needed test case on the right, and click Save:

Now you can see that the requirement is mapped to one test case:

To map a test case to a requirement from the Search, do the following:
You will have the ability to map directly a requirement to the test case from the search view if the “In this release“ checkbox is enabled.

You can also perform the bulk Mapping from the Search if the “in this release“ checkbox is enabled. Select the test cases that you would like to bulk edit using the checkboxes on the left-hand side of the table.
Note
Note
The Map Button will be only visible if ‘In this release’ is checked.
A user can Map a maximum of 100 testcases at a time.

Important
Deleting a requirement or test case removes the mapping as well.